JProfiler for Mac是一款功能强大的Java性能分析工具,它能够帮助开发人员识别和解决Java应用程序中的性能瓶颈问题。该软件通过实时的CPU和内存分析,帮助用户深入了解应用程序的运行情况,从而优化代码和提高性能。除此之外,JProfiler还提供了丰富的可视化工具,帮助用户轻松地分析线程、数据库访问、I/O操作等方面的性能瓶颈,从而优化应用程序的整体性能。另外,JProfiler for Mac还具备强大的内存分析功能,能够帮助用户定位内存泄漏和不必要的对象创建,从而提高应用程序的内存利用率和整体性能。用户可以通过JProfiler的直观界面查看内存分配情况、对象生命周期等信息,帮助他们快速定位和解决内存相关的性能问题。
JProfiler是一款领先的Java分析工具,专注于深入的JVM分析,能够连接高层次分析与低层次JVM数据,为解决性能问题、内存泄漏、线程问题以及JDBC、JPA等技术中的高层次问题提供无与伦比的洞察。JProfiler支持对数据库调用的深入分析,这些调用往往是性能问题的主要来源。该工具具备对Kubernetes和Docker的内置支持,轻松进行容器内的JVM分析。JProfiler还提供零配置的远程分析功能,只需SSH凭证即可远程分析JVM,无需远程安装。它适用于HTTP调用的高级分析,能够覆盖进出调用,支持Spring和JEE的卓越表现分析。JProfiler的多种功能,包括MongoDB性能分析、Kafka消息流分析、实时分析数据和IDE插件等,旨在帮助用户更高效地定位和解决问题,从而节省时间和金钱,降低云成本并减少生产停机时间。全球超过30000名客户和75%以上的财富500强公司使用JProfiler,用户反馈表明其在性能优化和内存分析方面的突出表现。
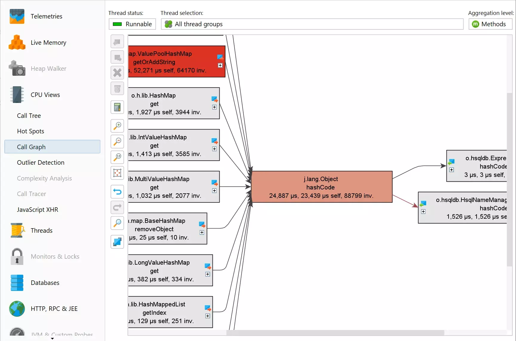
截图

JProfiler 破解版 – 深度JVM分析的领先Java性能分析工具 | 系统工具
功能
JProfiler 是一款领先的 Java 性能分析工具,专为深入分析 JVM 提供独特的解决方案。它将高层次的分析与低层次的 JVM 数据相结合,帮助开发者快速解决性能问题、内存泄漏、线程问题以及 JDBC、JPA 等技术中的更高层次问题。
- 深入分析 JDBC 和 JPA: JProfiler 能帮助用户迅速找到并修复数据库调用引起的性能问题,减少排查时间。
- 内置支持 Kubernetes 和 Docker: 在容器中进行 JVM 分析并不简单,JProfiler 使得选择和分析变得无缝无烦恼。
- 零配置远程分析: 用户只需 SSH 凭据即可分析远程 JVM,无需远程安装。
- 高级 HTTP 调用分析: JProfiler 能分析 HTTP 性能,涵盖进出请求,甚至跨 JVM 界限。
- 出色的 Spring 和 JEE 支持: JProfiler 理解 Spring 和 JEE 组件,将高层次上下文与低层次方法调用数据结合,提供全面视图。
- MongoDB 性能分析: 通过高级探针,JProfiler 可以分析 MongoDB 调用,能更快速地解决问题。
- Kafka 消息流分析: 对 Kafka 生产者和消费者的探针提供事件驱动和聚合数据,便于调试和修复性能问题。
- 实时分析数据: JProfiler 无需提前录制数据即可查看分析结果,UI 实时显示可行的性能数据。
- IDE 集成: 提供 IntelliJ IDEA、VS Code、Eclipse 和 NetBeans 的 IDE 插件,一键启动分析会话,自动聚焦于用户代码。
- 离线分析和触发器: 支持无人值守的离线分析,用户可使用触发系统或 API 自动记录数据和保存快照。
- 快照比较: 保存并比较分析快照,以便了解不同分析运行间的性能变化。
- 堆浏览器查找内存泄漏: JProfiler 的堆浏览器是最先进的内存分析工具,可轻松查找内存泄漏。
- 全系统支持 HPROF 和 PHD: 直接在堆浏览器中分析来自 HotSpot JVM (HPROF) 和 OpenJ9 (PHD) 的本地内存快照。
- 全系统支持 JFR: 记录和分析 JFR 快照,充分发挥 JProfiler 的功能,是用于生产环境的理想选择。
JProfiler 成功地帮助了超过 30000 名用户,以及超过 75%的《财富》500 强公司,通过其卓越的功能和简易的使用,显著提高开发效率并降低维护成本。
下载地址
JProfiler for Mac 破解版 – 深度JVM分析的领先Java性能分析工具
运行安装包内的Keygen

NobyDa















评论前必须登录!
立即登录 注册